Skip to main content

Mejoras en parche v.948 (31-01-2022)

Nuestro equipo de desarrollo incorpora de lunes a viernes aquellas propuestas de mejoras, correcciones de bugs, mejoras funcionales, etc y cada lunes ponemos a disposición de los clientes la nueva versión con todas las mejoras que se han desarrollado en la semana.

v.948

Parámetros: 

  • Parámetro TERLNIF001 - Limpia los nif antes de guardarlos. Solo permite letras y números.

Base de datos: 

  • Se permite duplicar documentos anulados.
  • Se evita crear articulos de modelos de tallas y colores sin codigo de color.
  • En la tabla de la factura electrónica para Chile se agregan campos para registrar errores de envío.

Ejecutable:

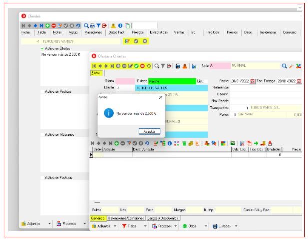
  • Implementación de avisos por maestro (cliente, proveedor, acreedor, artículo) y documento (oferta, pedido, albarán, factura de compra y venta).
  • En la ficha de terceros versión 2, se corrige la visualización de contactos.
  • Repaso de modelos de hacienda 303 y 390.
  • Se agrega filtro por estado a los documentos de compras.
  • Nuevo Listado Alb. entre Fechas y Artículo.

Delweb:

  • Añadida columna fecha creación del contacto en el grid de contactos.

Solicitar mejoras

Rellenar el formulario con las mejoras que consideras que debería tener el sistema Delfos y nuestro equipo lo desarrollará y lo incluirá en las nuevas versiones.